The project phase can be split into cost elements of items, services and activities. Each element describes a specific part of the phase needed to fulfil the customer request and has its own cost, net, and gross sales price.
- Items:
Items that are used in the project can be connected to an item line. See Item line creation below for more information. Note: You can create purchase orders and purchase requisitions, manufacturing orders and sales orders from project item lines. See Order creation from IBS Project Management below for more information. - Services:
All general cost elements, such as hotel and travel costs, can be connected to a service line. Services can be used to enter general cost elements, e.g., research cost, travel costs, etc. - Activities:
General activities, such as installation and administration, can be connected to an activity line. This is used to enter the main activities of a project or quotation. These routings contain manpower-related costs such as installation and are additional to the routings that are specified for assemblies.
The total of the different cost elements will generate the project/quotation price at the end.
Element line status
As you work your way through the different stages in the project order cycle, the system will automatically assign status codes to the element line. The project element has the following status modes:
| Status | Description |
|---|---|
| BLANK | Entered The element line has been registered in the project. Note: The status is also blank when manufacturing or purchase orders/requisitions have been created for the element line. |
| 10 | Sales order A sales order has been created from the project. |
| 20 | Printed The element line structure has been printed. |
| 40 | Started Transactions have been reported for the element line. |
| 60 | Completed The element line has been invoiced. |
Note: The project phase status is updated to 60 (completed) when all element lines are set to status 60 (completed).
Item line creation
Items that are used in the project are connected to a project element line. You can connect manufactured items, purchased items or items that are issued from stock to the element line. Depending on the acquisition type of the element line, you will later be able to create purchase, manufacturing or sales orders from the line.
Acquisition type
The acquisition type defines what type of item is connected to the line and what type of orders can be created. The acquisition type must be defined for each item line, either manually or by the system. The acquisition type is set depending on item type and item class according to the following, if not stated manually:
| Item type | Item class | Acquisition type |
|---|---|---|
| 1, 2 | 3 (configured item used) | 2 (manufactured) |
| 1, 2 | 2, 4 and product structure exists | 2 (manufactured) |
| 1, 2 | 2, 3 or 4 (configured item not used) and product structure does not exist | 1 (issue from warehouse) |
| 1, 2 | 1 | 1 (issue from warehouse) |
| 3, 4 | 2, 3 or 4 | 3 (purchased) |
Note: Items that do not match any of these criteria will receive acquisition type 1.
Note: The acquisition type cannot be changed if an acquisition order is linked to the element. See Create acquisition orders from a phase element for information about acquisition orders.
Product configuration in IBS Project Management
The IBS Product Configurator application will be started when you create an element line for an item that has item class 3 (configuration item). Normally the project item structure must be built as a separate task but the product configuration will create a structure, which can be completed later. See About IBS Product Configurator.
Tip: Use the Change conf option to change the configuration of an item on the Phase element maintenance panel. This option is not valid when a linked order exists.
Standard items
It is also possible to automatically create new standard items in the process of taking orders for new customised products. Information from the configuration, such as description, weights, item category and price, is automatically copied from the Item file and updated for the new item. Material and operations from the Basic data and the corresponding information from the configuration variant creates the bill of material and bill of routing. The new item automatically receives item class 2 (non-stock item, standard). See About configuring produced items.
Note: This is only possible if Create std item is set to YES in the Configurator item maintenance.
Item line creation from IBS Distribution
New item lines can be added to existing projects from IBS Distribution via the Work with sales order and Work with purchase order routines.
Work with sales orders
You have the possibility to make a reference to an existing project from a sales order. If this is done a new element line is created in the project. This is possible if the following is true:
- IBS Project Management is activated
- Currency is the same on sales and project order
- Dispatch has not been done
- Project phase exists and must not have status 60 or 99
Work with purchase orders
Purchase order lines can be connected to existing projects if a reference is made to a project from the purchase order maintenance. This is possible if the following is true:
- IBS Project Management is activated
- Currency is the same on purchase and project order
- Project phase exists and must not have status 60 or 99
Note: It is also possible to connect purchase orders to a project structure if Struc hand is set to 2 (additional material) for the project line.
You can either connect the purchase order lines to new or existing project lines according to the following:
Existing lines
If a reference is made to an existing project element line from the purchase order, the following applies:
- If the project element line refers to a produced item and is defined with structure handling code 2 (additional material), a project structure component will be added. In this case a reservation will be made in the Time axis for the component item.
- If the project element line is not defined with structure handling code 2 (additional material), there will only be a link created to the project line. However, the link will only be created if the item on the purchase order line is identical to the item on the project element line. If not, it will not be possible to connect the purchase order line to the project.
New lines
If a reference is made to an existing project, but not to an element line the system will create a new project element line.
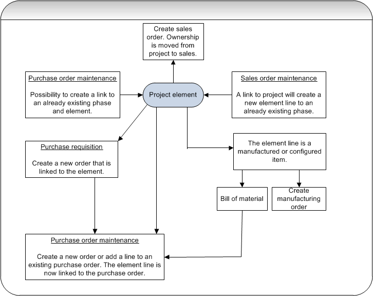
Order creation from IBS Project Management
Depending on the acquisition type that is connected to the element line, you can either create purchase orders (acq type 3), purchase requisitions (acq type 3), manufacturing orders (acq type 2) or sales orders (acq type 1 or 2) from IBS Project Management. You can only create orders if the element line status is equal to or less than 20 (printed). Furthermore, you cannot create acquisition orders for quotations, only for project orders.

Sales orders
Sales orders can be created from a phase element line in the following cases:
- The acquisition type must be 1 (issue from warehouse) or 2 (manufactured).
- The Time/Mtrl field on the element line must be set to NO.
- The element line must not be linked to another order.
See Create a sales order from a phase element line for more information.
Purchase requisitions and orders
Purchase requisitions and orders can be created from the element line if the acquisition type is 3 (purchased). The orders can be created from the following routines:
- Phase element maintenance
Purchase requisitions and orders can be created and maintained from the phase element maintenance panel. See Create purchase orders from a phase element and Create purchase requisitions from a phase element for more information. - Project structure maintenance
Purchase requisitions and orders can be created and maintained from the project structure maintenance panels. See Create purchase orders or purchase requisitions from a project structure for more information. - Cumulative structure
Purchase requisitions can also be created from the Cumulative structure enquiry. See Create a cumulative structure for a phase element and then purchase requisitions for more information.
Manufacturing orders
Manufacturing orders can be created and maintained from the phase element maintenance panel. Creation of manufacturing orders is only possible in the following cases:
- The item that is connected to the element line must have acquisition type 2 (manufactured).
- A project structure (BOM/BOR) must exist for the item. If no project structure exists you will be asked to copy an item structure before the manufacturing order is created.
- The Struct handl field must be set to 1 (structure) or 2 (additional material) for the element line.
Note: Manufacturing orders can also be created for project lines that are linked to a sales order.
See Create manufacturing orders from a phase element for more information.
Enquiries and printouts
- Phase element enquiry
- Project element line enquiry, Total cost
Displays the product costing and cost values for a manufacturing order that is connected to a project element line. - Project activity codes enquiry
- Project service codes enquiry
- Project printout
Related topics
- Add an item line to a project phase
- Add an activity line to a project phase
- Add a service line to a project phase
- Copy an element line in a project phase
- Create acquisition orders from a phase element
- Create a sales order from a phase element line
- Delete an element line from a project phase
- About configuring produced items
- About IBS Product Configurator
- About project structures